随着智慧城市、物联网市场发展,基于不同场景的新业务和新应用呈爆发趋势,如:智慧企业网关、智慧校园、智慧医疗、智慧金融等等,这些应用场景普遍需要分支节点具备计算与存储能力,提供开放性的运行环境,能够在网络边缘节点提供业务处理能力,将不同场景的定制应用和业务快速平滑集成,提高远端网点业务处理实时性和可靠性。
| 参数名1 | 参数内容1 |
| 参数名2 | 参数内容2 |
SR6602-I系列路由器贴合云计算、边缘计算发展趋势,基于容器化网络操作系统,实现CT业务与计算IT资源的有机结合,特点如下:
采用面向云时代的容器化网络操作系统Comware V9,提供真正开放、高效的网络平台,构建面向多业务、全场景的开放生态系统。
提供专业的计算侧资源配置,Intel Xeon 系列CPU、外置双硬盘槽位、标准PCI-E槽位扩展,可选GPU板卡增强AI算力。
先进的硬件虚拟化方案:CPU、内存、存储、接口等硬件资源进行资源池化管理,根据实际业务需求灵活分配和动态调整硬件资源配置。
SR6602-I系列路由器机电设计结合CT设备高可靠、IT设备易维护的特点:
采用创新机电设计,机箱支持免工具快拆,方便用户扩展内存、标准PCI-E设备。
模块化电源、模块化风扇、前后散热风道,部件冗余,支持热插拔,方便维护、可靠性高。
外置双硬盘槽位,支持RAID,提供数据高可靠性。
集成OpenStack Nova compute组件,支持与按照OpenStack标准实现的控制节点对接,完成虚拟机的生命周期管理。
集成Docker及Kubelet,支持第三方应用以容器的方式部署到设备上。
适配AD-WAN解决方案,支持广域网快速部署、安全隧道建立、链路优选、应用流量可视。
SR6602-I系列路由器在2U高度内提供高密度的以太网接口、OC3/STM-1 通道化POS接口以及E1窄带接入能力。
SR6602-I 系列路由器默认提供20个10GE和12个GE端口,并可进一步扩充至32个10GE、28个GE端口,能够充分满足高密度以太汇聚场景下的用户需求。
SR6602-I 系列路由器支持扩展OC3/STM-1 POS接口,支持通道化到E1,提供高密度E1线速汇聚能力,其窄带接入容量、密度以及性能均达到业界水平。
SR6602-I系列路由器内置硬件加密引擎,提供加密性能,在不增加用户投资的前提下提供强大的数据加密能力,并可通过标准PCI-E设备进一步扩充加密能力。
配合ADVPN(Auto Discovery Virtual Private Network,动态虚拟专用网络)解决方案,可以跨广域网动态建立IPsec隧道,实现分支与总部(HUB-SPOKE)、分支与分支(Full-Mesh)之间灵活建立IPsec隧道的功能。
SR6602-I系列路由器支持L2TP、GRE隧道接入功能,可以作为4G/5G VPDN用户侧网关设备,支持汇聚海量L2TP、GRE隧道,并支持通过IPsec协议对隧道封装流量进行高速加、解密处理。
SR6602-I系列路由器支持丰富的准入访问控制和攻击防范特性,为内部网络提供全方位的网络安全防护功能。
SR6602-I系列路由器提供基于用户名、密码、IP地址、MAC地址组合的准入访问控制功能,配合H3C EAD解决方案可实现对用户终端全方位的准入控制,包括病毒库更新情况、系统补丁安装情况、软件的黑白名单、U盘外设使用情况、软硬件资产信息等内容的安全检查。
SR6602-I系列路由器内置防火墙特性,支持包过滤,支持DOS攻击防范,可以抵御畸形报文攻击、泛洪攻击、扫描攻击。
SR6602-I系列路由器提供全面的可靠性保障。
在硬件设计上,采用冗余电源、模块化风扇的可靠性设计,支持电源、风扇、业务板卡直接热插拔功能。
在软件功能上,支持丰富的可靠性特性,保障网络设备运行中业务的快速恢复,包括:
支持软件热补丁,实现软件平滑升级,确保软件在升级时,业务不会中断;
支持BFD、NQA等链路检测协议,当广域网链路发生故障时,上层协议能够及时收敛,缩短业务中断时间;
支持FRR(快速重路由),可以和静态路由/策略路由/动态路由进行联动,实现故障链路的快速路由切换;
支持VRRP虚拟路由冗余协议,结合BFD实现快速的VRRP倒换能力;
支持EAA嵌入式自动化架构。
硬件规格
属性 | SR6602-I | SR6602-IE |
交换容量 | 696Gbps | 696Gbps |
包转发率 | 300Mpps | 360Mpps |
CPU | 8核2.5GHz | 12核2.3GHz |
固定WAN口 | 6个10GE(SFP+) | 6个10GE(SFP+) |
固定LAN口(可LAN/WAN切换) | 14个10GE(SFP+)、12个GE(RJ45) | 14个10GE(SFP+)、12个GE(RJ45) |
接口扩展槽位 | 1个FIP-30扩展槽位 | 1个FIP-30扩展槽位 |
PCI-E扩展槽位 | 1 | 1 |
内存槽位 | 4CH DDR4 RDIMM Slots | 4CH DDR4 RDIMM Slots |
内存规格(默认/最大) | 8G/128G | 32G/128G |
内置存储 | 4GB | 64GB |
外置SATA硬盘槽(2.5寸) | 2 | 2 |
内置M.2 SSD硬盘槽位 | 1 | 1 |
USB3.0 | 1 | 1 |
Console | 1 | 1 |
开放性应用管理 | KVM虚拟化,Docker容器 | KVM虚拟化,Docker容器 |
最大功耗(汇聚模式/融合场景) | 224W/558W | 239W/567W |
冗余电源 | 支持 | 支持 |
可插拔风扇模块 | 2 | 2 |
电源 | 交流:100V~240V 直流:-48V~-60V 高压直流:240V~380V | 交流:100V~240V 直流:-48V~-60V 高压直流:240V~380V |
机架高度(U高) | 2个机架高度(2RU) | 2个机架高度(2RU) |
外形尺寸(W×D×H,mm) | 440×480×88 | 440×480×88 |
工作温度 | 0~45℃,带硬盘或者GPU时 0~40℃。 | |
环境相对湿度 | 5~95% No Dew | |
储藏温度 | -40~70℃ | |
EMC | FCC Part 15 (CFR 47) CLASS A ICES-003 CLASS A VCCI-3 CLASS A VCCI-4 CLASS A CISPR 22 CLASS A EN 55022 CLASS A AS/NZS CISPR22 CLASS A CISPR 24 EN 55024 EN 61000-3-2 EN 61000-3-3 EN 61000-6-1 ETSI EN 300 386 EN 301 489-1 EN 301 489-17 | |
安全 | UL 60950-1 CAN/CSA C22.2 No 60950-1 IEC 60950-1 EN 60950-1/A11 AS/NZS 60950 EN 60825-1 EN 60825-2 FDA 21 CFR Subchapter J GB 4943 | |
软件规格
属性 | 功能 |
二层协议 | 支持Ethernet,Ethernet II,VLAN,802.1p,802.1Q,802.1x,STP(802.1D),RSTP(802.1w),MSTP(802.1s),PPP,PPPOE Client,PPPOE Server |
IP服务 | 支持单播转发/组播转发,TCP,UDP,IP Option,IP Unnumber,策略路由,Netstream等 支持ECMP、UCMP |
IP应用 | 支持Ping,Trace,ICMP,DHCP Server,DHCP Relay,DHCP Client,DNS client,DNS Proxy,DDNS,NTP,SNTP等 |
IPv4路由 | 静态路由 动态路由协议:RIPv1/v2,OSPFv2,BGP,IS-IS 路由策略 组播路由协议:IGMPV1/V2/V3,PIM-DM,PIM-SM,MBGP,MSDP |
IPv6 | 支持Ipv6 ND,Ipv6 PMTU,Ipv6 FIB,Ipv6 ACL,NAT-PT,Ipv6隧道,6PE, IPv6隧道技术:手工隧道,自动隧道,GRE隧道,6to4,ISATAP 静态路由 动态路由协议:RIPng,OSPFv3,IS-ISv6,BGP4+ IPv6组播协议:MLD V1/V2,PIM-DM,PIM-SM |
QoS | 支持LR等 支持CAR(Committed Access Rate) 支持FIFO,WFQ,CBQ等 支持GTS(Generic Traffic Shaping) 支持流量分类 |
安全特性 | PORTAL,802.1x,IP Source Guard Local认证,RBAC,Radius,Tacacs ACL,FILTER,连接数限制 IKE/IKEv2,IPSec ADVPN L2TP,NATPKI,RSA,SSH v1.5/2.0,URPF,GRE 支持ARP防攻击 支持EAD端点准入防御功能 |
MPLS | 协议:LDP,Static LSP L3VPN:MCE/多角色主机等 L2VPN:Martini,Kompella,CCC和SVC方式 |
可靠性 | 支持VRRP,VRRPv3 支持基于带宽的负载分担与备份 支持基于用户(IP地址)的负载分担与备份 支持NQA同路由、VRRP和接口备份的联动功能,实现端到端链路的检测与备份功能 |
管理与维护 | 支持SNMP V1/V2c/V3,MIB,SYSLOG,RMON 支持BiMS远程管理方案,支持U盘开局 支持命令行管理,文件系统管理,Dual Image 支持DHCP,FTP,HTTP,ICMP,UDP public,UDP private,TCP public,TCP private,SNMP等协议测试 支持console口登录,支持telnet(VTY)登录,支持SSH登录,支持FTP登录 EAA |
虚拟化 | 集成高可靠、高性能的开放虚拟化平台,支持第三方标准操作系统,如:Windows、CentOS、Ubuntu、RedHat等 支持完备的虚拟机生命周期管理,支持虚拟机的创建、修改、启动、暂停、恢复、休眠、重启、关闭、下电 支持虚拟机性能状态监测,提供对虚拟机CPU、内存、磁盘I/O、网络I/0等关键资源进行全面的性能监测 支持高性能虚拟化网卡,支持SR-IOV 支持应用快速部署,支持U盘自动部署应用至虚拟机,支持应用全网统一部署 支持完善的故障检测、恢复机制,支持全自动的定时备份和手工干预的即时备份、虚拟机状态实时监控和虚拟机异常自动重启 集成了Docker及Kubelet功能,用户可以通过Docker或者Kubernetes技术将第三方应用以容器的方式部署到设备上 |

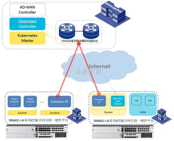
边缘计算场景
SR6602-I系列路由器作为网络边缘节点,通过AD-WAN方案完成广域网互联,与总部中心建立IPsec安全隧道。SR6602-I与按照OpenStack、kubernetes标准实现的控制平台,通过广域网安全通道完成对接,接收从总部中心下发的业务功能,为时延敏感类业务提供本地决策。
方案特点:
CT、IT硬件资源合一,降低TCO;
AD-WAN方案广域网快速部署,优选链路、流量可视;
云网融合,云端推送业务本地部署。

融合网关场景
SR6602-I系列路由器作为网关设备,部署在企业园区、校园出口,提供广域网IPsec VPN互联、广域网加速、IP地址转换(NAT)、攻击防范等基础网络功能。与此同时,从硬件资源池中划分出额外的计算资源,用于通过虚拟机方式安装Portal、EAD、鹰视等安全准入认证服务,为园区提供统一的认证、准入服务。
方案特点:
CT、IT硬件资源合一,降低TCO;
Intel Xeon 系列CPU、内存资源可扩展,支持大规模访问控制列表。

AD-WAN总部分支场景
SR6602-I 系列路由器适配H3C AD-WAN分支解决方案,适合用作AD-WAN分支解决方案中的总部核心节点。SR6602-I系列路由器自带高性能IPsec加密引擎,支持海量分支节点通过互联网链路使用IPsec隧道汇聚到总部。配合AD-WAN解决方案,支持智能选路功能,可以根据链路质量,为不同应用优选链路,提升用户广域网使用体验。

本组网是金融行业二级网中地市汇聚路由器采用MSTP链路组网的典型应用。上图组网中使用两台SR6602-I作为地市分行的下联路由器,与网点MSR3600路由交换一体机之间采用子接口方式连接。下联路由器SR6602-I与网点路由器之间运行OSPF路由协议,并通过OSPF做业务分流,生产业务以左侧的SR6602-I为主用链路,办公业务以右侧的SR6602-I为主用链路,两台SR6602-I之间互为备份。
为了解决MSTP链路故障无法感知的问题,在汇聚的SR6602-I与网点路由器之间部署BFD,并且和OSPF进行联动,这样一旦MSTP链路故障,两端的路由器都能够迅速感知并触发OSPF协议收敛,实现业务快速切换。